[Flutter] MethodChannel
2019. 5. 15. 14:22ㆍFlutter
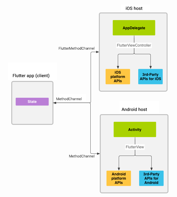
MethodChannel 이란?
플랫폼(Android/iOS) 네이티브 코드를 Dart에서 사용할 수 있도록 제공된 API.
* 앱의 Flutter 부분은 MethodChannel을 통해서 호스트(Android/iOS)에게 메시지를 보냄

* 비동기적으로 전달.
* 하나의 앱에서 사용하는 모든 채널 이름은 유일해야 >>> 도메인을 채널 이름 앞에 추가할 것을 권장.
'Flutter' 카테고리의 다른 글
| iOS build issue - 'Flutter/Flutter.h' file not found (0) | 2021.08.31 |
|---|---|
| iOS build issue - Error running pod install (0) | 2021.08.31 |
| [Flutter] BLOC패턴 (1) | 2019.06.20 |
| [Flutter] iOS: Command /bin/sh failed with exit code 255 (0) | 2019.05.15 |
| Builder 클래스의 의미 (0) | 2019.04.16 |